Change the Planet with PSoC IoT Design Contest
2020-04-29 | By Clive “Max” Maxfield
I just heard about an awesome design contest that's being held by the folks at Cypress, Hackaday, DigiKey, and Amazon Web Services (AWS).
The idea is to come up with an IoT design that will "Change the Planet" using the latest-and-greatest Cypress PSoC 6 Wi-Fi/Bluetooth Development Kits.
Awesome programmable SoC (PSoC) MCUs
Of course, there are a lot of different processing solutions in the world these days, so — just to make sure we're all tap dancing to the same drumbeat — let's remind ourselves that PSoC stands for "programmable system-on-chip." These little beauties combine one or more hardened microcontroller (MCU) cores with associated flash memory for applications and SRAM for data, some programmable analog fabric, some programmable digital fabric, a few programmable serial communication blocks (SCBs), and a bunch of general purpose input/outputs (GPIOs) with programmable drive modes, strengths, and slew rates.
In the case of the programmable analog fabric, Cypress provides a collection of analog functions like comparators, op amps, analog-to-digital converters (ADCs), and digital-to-analog converters (DACs). In addition to specifying their various parameters and attributes, you define how these functions are connected to each other, the GPIOs, and the other elements in the device, such as processors and any programmable digital fabrics.
The programmable digital fabric is presented in what the folks at Cypress refer to as universal digital blocks (UDBs). The functions of the UDBs can be designed and defined using Verilog if you wish. However, Cypress also provides a library of pre-defined functions that you can assign to the various UDBs.
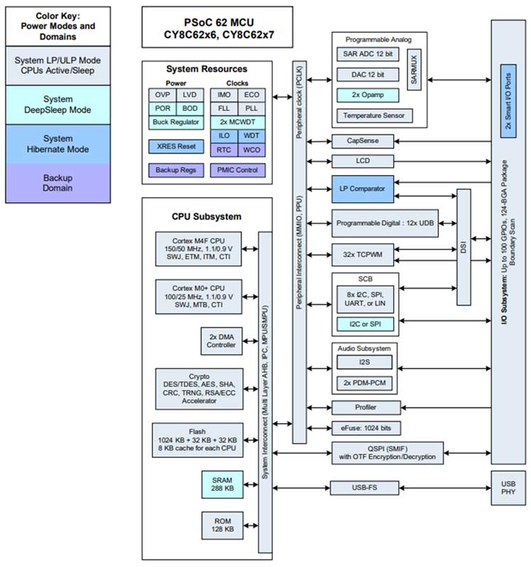
The latest member of the PSoC family, the PSoC 6, boasts two 32-bit Arm processors: A Cortex M0+ running at 100 MHz and a Cortex M4 running at 150 MHz (Figure 1). When the PSoC 6 is paired with one of Cypress' world-class Wi-Fi/Bluetooth combo radio chips, it can connect to the cloud to share any data it gathers and to also access data mining, artificial intelligence (AI), and machine learning (ML) applications running in the cloud.

Figure 1: The PSoC 6 is a dual-core ultra-low-power microcontroller with a rich set of analog and digital peripherals. (Image source: Cypress Semiconductor)
As an aside, I first became aware of PSoCs a few years ago when I was an editor at EETimes. I would often save Fridays to post columns about whatever wild and wacky hobby project I was contemplating at that time. Very often, I would pose questions as to the best way to do things and ask advice on different processing approaches. Invariably, the email at the top of my Inbox the following Monday morning was from Sree Harsha Angara, who was — at that time — an Application Engineer for Cypress based in Bangalore, India. In his email, Sree would describe how he had tackled whatever problem I'd posed using a PSoC.
I remember one time when Sree completely blew me away. In my column that Friday, I had been waffling on about the idea of building an artificial brain. I was envisaging a glass column with a domed top sitting on an ornate wooden base, filled with "air-wired" artificial neurons. The base was going to be laden with sensors, including an array of six microphones and a 60-element ring of NeoPixels from Adafruit. The idea was that, much like an Amazon Echo, the microphones would be used to determine the origin of any sounds based on the audio signals arriving at different microphones at slightly different times.
Well, you can imagine my surprise the following Monday to see Sree's YouTube video showing a PSoC development board accepting the audio signals from six MEMs microphone breakout boards (BOBs), calculating the origin of any sounds, and lighting a 60 NeoPixel ring accordingly. This is a non-trivial task. All I can say is I was very impressed.
One of the strange aspects of our internet permeated world is that you can make true friends without ever actually meeting them in the flesh. By some strange quirk of fate, I'd visited Bangalore in 2010 to speak at the Embedded Systems Conference (ESC), but this was before I'd become acquainted with Sree.
Happily, Sree eventually moved to the Bay Area where he now holds the position of Security Product Marketing with Cypress. We finally got to meet when I spoke at ESC Silicon Valley in 2018. While we were chatting, I mentioned an awesome meal I'd had at an open-air restaurant in Bangalore. Sree said there was a café that sold similar food near the conference center, so we raced around for a fantastic meal that lives in my memory to this day (Figure 2).

Figure 2: Sree treating yours truly to a fantastic meal in Silicon Valley. Sree introduced me to the awesome design capabilities of PSoC devices. (Image source: Max Maxfield).
But I digress...
Back to the Contest
Let's return to the point at hand, the Change the Planet with PSoC IoT Design Contest, which is being held by Cypress, Hackaday, DigiKey, and AWS. Together, they are challenging the maker community in general — and the Hackaday community in particular — to design an IoT system that will change the planet using the Cypress PSoC 6 MCU, Cypress Wi-Fi/Bluetooth Wireless Connectivity, and AWS IoT cloud services.
PSoC 6 is Cypress’ supercharged IoT dual-core MCU featuring ultra-low-power and rich analog/digital peripherals. Pairing it with Cypress’ world-class Wi-Fi/Bluetooth combo radios and then connecting the hardware to AWS IoT provides an exciting launchpad for your next great IoT project idea that will change the planet.
The steps to this contest are as follows:
- Step 1: Submit a planet changing IoT project idea that uses one of Cypress’ PSoC 6 Wi-Fi/Bluetooth Dev Kits and AWS IoT.
- Step 2: If your idea is selected, you will be chosen as one of 50 people to get free Cypress hardware and AWS credits.
- Step 3: Build your project and post a Hackaday.io blog about it (if you have any feedback you'd care to share during your build process, you can use this form and you'll receive a $25 Tindie gift card for your efforts!)!)
- Step 4: The judges will select three grand prize winners from the submitted projects.
And, of course, the prizes:
- The Grand Prize is a $500 Visa gift card, plus a brand new upcoming PSoC 6 Development Kit.
- The two runners-up will each receive $250 Visa gift cards as well as brand new upcoming PSoC 6 Development Kits.
- Each finisher who builds their project and posts it to Hackaday.io will also receive a brand new upcoming PSoC 6 Development Kit.
Assuming your idea is selected, you will have your choice between two different PSoC 6 Wi-Fi/Bluetooth Development Kits: the PSoC 6 Wi-Fi/BT Pioneer Kit or the PSoC 6 Wi-Fi/BT Prototyping Kit.
Both kits feature different flavors of the ultra-low-power PSoC 62 MCU that integrates 32-bit Arm Cortex-M0+ (100 MHz) and Cortex-M4 (150 MHz) processors, along with flash, SRAM, programmable analog, and programmable digital, all on the same chip. Also, both kits boast Murata 1DX Modules hosting the Cypress CYW4343W 802.11 b/g/n Wi-Fi + Dual-Mode Bluetooth combo chipset radio. Both include Cypress' CapSense capacitive touch sensing enabled buttons and sliders.
So, which of these kits should you choose? Well, it all depends on your project proposal. On the one hand, the PSoC 6 Wi-Fi/BT Pioneer Kit comes with a TFT display shield board that provides users with a 2.4-inch (in.) TFT display, a light sensor, a 6-axis motion sensor, and a digital microphone, all of which is very enticing (Figure 3).

Figure 3: The PSoC 6 Wi-Fi/BT Pioneer Kit is a low-cost hardware platform that enables the design and debugging of the PSoC 62 MCU. It comes with a Murata LBEE5KL1DX Module, which features a CYW4343W Wi-Fi + Bluetooth combo chip. (Image source: Cypress Semiconductor)
On the other hand, the PSoC 6 Wi-Fi/BT Prototyping Kit includes a Digilent Pmod interface, and all the sub-boards can be broken out as required, which means the main PSoC 6 + Wi-Fi/BT sub-board could be used to implement a small, portable device that could easily slip into someone's pocket (Figure 4).

Figure 4: The PSoC 6 Wi-Fi/BT Prototyping Kit is a low-cost hardware platform that enables the design and debugging of PSoC 6 MCUs. It comes with a Murata LBEE5KL1DX Module, which features a CYW4343W Wi-Fi + Bluetooth combo chip. (Image source: Cypress Semiconductor)
Fortunately, I have some great news. It isn’t necessary to make any decision as to which kit to use up-front. I just heard from the folks at Cypress that those whose ideas are selected can request to receive both kits if they so desire.
Full details on the Change the Planet with PSoC IoT Design Contest can be found here.
Ideas already flooding my brain
I don’t know about you, but ideas for different projects keep popping into my head. I keep on thinking about how we could gather and process data with the PSoC 6, and then use the Wi-Fi/BT link to upload that data into the cloud, where feeds from a myriad of devices can be consolidated, manipulated, and mined. I would say more, but I'd feel foolish if you took one of my ideas and created a better implementation than me.
But it's not all about me (it should be, but it's not). What about you? Could you be tempted to enter this design contest? What potential project gets your design juices flowing? Which of the kits do you think would best meet the requirements of your project? I, for one, cannot wait to see what everyone comes up with.

